350-601 Implementing Cisco Data Center Core Technologies (350-601 DCCOR) Questions and Answers
An engineer must configure device aliases for a Cisco MDS 9000 Series Switches-based SAN fabric. The configuration must meet these requirements:
The engineer must be prompted before the changes are committed to the database
Pending changes must be explicitly displayed on the console.
Which command accomplishes this task?
Cisco Nexus 9000 Series Switches are configured with LACP protocol and default aging timers. What is the impact on the LACP peer during an ISSU upgrade?
Refer to the exhibit.

Two Cisco Nexus Series Switches use EIGRP between their Eth1/1 interfaces. The switches are configured to support EIGRP authentication. Which set of CLI
commands must be used to establish EIGRP neighborship?
Which component is upgraded by using an EPLD upgrade on a Cisco Nexus 9000 Series Switch?
An administrator in UCS Manager must enable its users to reboot and decommission the servers and perform backup jobs Which set of user privileges permits these activities?


Refer to the exhibits An engineer must implement a SPAN session that sends a copy of all VLAN 11 traffic on N5K_1 to the Traffic Capturing Device The configuration that is presented is already applied to the Cisco UCS Manager. Which additional action meets the objective?
A network engineer must configure a Fibre Channel interface on the Cisco MDS 9000 Series Switch. The configuration must meet these requirements:

Which command set configures a Fibre Channel interface that meets these requirements?

An engineer is deploying a VXLAN EVPN environment for a customer. The customers environment suffers from a large amount of flooding related to hosts attempting to resolve the MAC to IP mapping on the network segment. Which feature prevents this issue from happening in the future?

Refer to the exhibit. An engineer installs a new Cisco UCS B-Series server. The requirement is to install an operating system on a LUN that is provided by the Fibre Channel storage array. Which two steps must be configured in the boot policy to accomplish this goal? (Choose two )
Diss We Enforce vNIC/VHBA/iSCSI Name.

Refer to the exhibit. The network management system that is located at 192.168.10.10 and port 2000 must receive traps from the Cisco UCS Manager called UCSM. The community name is Cisco123! and the SNMP version must be the most secure.
These two commands have already been configured on Cisco UCSM.
UCS-A# scope monitoring
UCS-A/monitoring # enable snmp
Which command set completes the SNMP configu

An engineer must develop a Python script that generates an interface configuration JinJa template called port_config.j2 with values defined in a Python dictionary
called int_dict. The generated output must be written to a file called port.conf in the same directory as the Python script. Which line must be added to complete the script and send the
interface configuration generated to a Cisco Nexus switch using SSH?
An architect must select a scripting language for automating Cisco Nexus Series Switches and Cisco UCS Manager. The language must comply with these requirements:
•Can run in interactive mode for testing
•Can be run from different operating systems without changing code •Extensible with a diverse set of libraries
Which scripting language meets these requirements?
Which solution provides remote and direct file-level access to users and systems?

Refer to the exhibit. Server1 is connected to a Cisco Nexus 9000 Series Switch via a 1-Gb pod channel. The storm control is applied to the Eth0 device with a zero percent value What does the switch do to traffic that traverses the switch interfaces during the streaming window that exceeds the bandwidth of the interfaces?
A DevOps engineer must use Python to manage a Cisco device. The device is in a highly secure DMZ environment. Only trusted Cisco Python libraries can be used. Which solution meets
the requirements?
An engineer must configure OSPF routing on Cisco Nexus 9000 Series Switches. The IP subnet of the Eth 1/2 interface for both switches must be advertised via OSPF. However, these interfaces must not establish OSPF adjacency or send routing updates. The current OSPF adjacency over the interface Eth1/1 on SW1 and Eth1/1 on SW2 must remain unaffected. Which configuration must be applied to both Nexus switches to meet these requirements?
A service profile in Cisco UCS Manager must be configured with these requirements:
Cisco UCS Manager must identify the interfaces on the VMware ESXi host that connect to the Cisco ACI fabric switches.
The vNIC must support traffic management when congestion occurs.
Which two policies meet these requirements? (Choose two.)

Refer to the exhibit. The router R1 and N9K1 establish EIGRP neighborship. R1 is advertising network 10.1.1.15/32 to N9K1 and N9K2 and N9K3 are forming the OSPF neighborship over area 1 Which configuration prevents N9K3 from receiving external LSA for network 10.1.1.15/32?
A)

B)

C)

D)


An engineer implements SPAN configuration on an Nexus 5000 series switch. Which two commands are necessary to complete the SPAN session configuration? (Choose two)
A network administrator must create a daily scheduler job on a Cisco Nexus 9000 Senes Switch to back up the device configuration and transfer the backed-up configuration to an external server The backup task must meet these requirements
•The backup file must be saved in a directory named config_backup on the external server •The switch must send an email notification to the administrator when the job is complete
The scheduler job must be configured to run every day at 11 PM Which commands must be run on the switch?


A customer deploys a media server to distribute streaming videos to network clients. The requirement is to allow the video feed to reach only requesting clients. The shared trees must not
propagate the video feed if no clients from that tree request it. To reduce configuration touchpoints, the solution must support the automatic discovery and announcement of RP-set
information. Each router in the network is responsible for selecting the RP. Which configuration set meets these requirements?

Refer to the exhibit. User1 and User2 are connected to VTEP1 switch. The users can reach the WEB server. The monitoring tool shows degrading network performance and excessive traffic is sent from User2 to reach the WEB server. Which storm control percentage levels must be used to suppress traffic from User2 and allow all traffic types from User1?
An engineer needs to implement a solution that will provide telemetry of MDS 9000 switches in a SAN fabric. The solution should use Cisco Data Center Network Manager (DCNIM) with SAN insights feature. Which three steps are required to deploy the solution? (Choose Three.)
Refer to the exhibit. A source is sending a multicast traffic stream to the receiver. How is the multicast traffic expected to flow through the network when it reaches a vPC peer?
Which feature of Cisco Nexus Dashboard permits users to switch between site controllers of Cisco ACI?
An engineer must create an EPG called "Test* The configuration request should succeed it the Tenant called "Tenant" and the application profile called "Test" exist The firewall policy allows only the HTTP connectivity lo APIC from the user's computer. Which action accomplishes this goal?
An engineer needs to create a new user in the local user database on Cisco UCS Fabric Interconnect. The user needs permissions to change the following configuration inside UCS Manager version 3.1:
• vNIC and vHBA profiles
• Fan speed and power redundancy profile of UCS Manager
Which two roles must be assigned to a user to achieve this goal? (Choose two.)
An engineer is implementing a Cisco ACI fabric and must use static VLAN range as part of a VMM deployment. The static VLAN must be incorporated into the dynamic VLAN pool. The existing VLAN pool is set for dynamic allocation. Which action accomplishes this goal?
All logins to a Cisco Nexus 9000 Series Switch must pass through the TACACS+ server at IP address 192.168.10.10. The configuration must meet these requirements:
• The TACACS+ server must be used for SSH and Telnet.
• The TACACS+ server key must be Cisco123!.
• Management VRF must be used for connectivity.
• The deployment must fail back to local credentials if the TACACS+ server fails to respond within 30 seconds.
Drag and drop the code snippets from the right onto the blanks in the code on the left to complete the configuration. Not all code snippets are used.

An engineer m9ust configure SAN connectivity in Cisco UCS manager. The requirement is to specify the WWPN of the storage array and set the zoning type to single initiator multiple targets. The engineer must also configure interrupt handling and queues of the vHBA interface. Which two Cisco UCS policies should be used to configure the settings? (Choose two.)
An engineer must configure Cisco MDS 9000 Series Switch to provide role-based authorization on a TACACS+ server. The configuration must meet these requirements:
•All commands under the switch configuration mode must be permitted.
•The group of TACACS+ servers is named lad.
Which command set accomplishes this task?
The network team needs permissions to access the Cisco UCS B-Series Servers via the Cisco UCS Manager GUI to configure the network and collect information about faults. The administrator wants to assign these permissions to the newly configured user called netops. Which set of tasks must the administrator perform to accomplish these goals?
Which protocol is used by a Cisco NX-OS device to send telemetry data encoded in JSON?
An engineer must analyze packets arriving from a server port on a Cisco Nexus 9000 Series Switch. The packet sniffer is located on a different switch from the one the server is currently connected to. The packet capture must meet these requirements:
It must capture all incoming packets on the switch port.
It must capture the first 1000 bytes of the packet to conserve bandwidth.
Which action must be taken to meet these requirements?
A network engineer must restore the running configuration on a Cisco Nexus 90O0 Series Switch to an existing snapshot called "stable1. The restore procedure should proceed only if no errors occur. Which configuration should be used to accomplish this goal?
An engineer must configure remote authentication on a Cisco UCS system. The user password must be encrypted before it is sent to the authentication server. The company security policy requires the server to be based on an open standard. Drag and drop the UCS CLI AAA configuration commands from the left into the order in which they must be implemented on the right. Not all commands are used.

An engineer implements an Application Performance Monitoring (APM) solution. The solution runs in a vSphere infrastructure where the vSwitch support for promiscuous mode is disabled for security reasons. As a result, the final implementation must receive a copy of bidirectional traffic to a load balancer that is connected to a Cisco Nexus 93108 series switch. The APN solution GRE encapsulated traffic. Which configuration must be applied to the switch to meet this requirement?

Which set of actions must be taken to backup service profiles, MAC pools, and VLANs and transfer the back up file to the external server using authentication?


Refer to the exhibit. An engineer uses Python in Cisco NX-OS guest shell to retrieve the configuration of the EIGRP ASN on interface eth1/1. The engineer has written this script:

Which command set must be used to retrieve the value of the “asn” key?
Several production and development database servers exist in the same EPG and IP subnet. The IT security policy is to prevent connections between production and development. Which attribute must be used to assign me servers to different microsegments?
A network engineer must configure a power redundancy policy on a Cisco UCS C-Series Rack Server. The power redundancy must support two power sources being used to power the server. Which configuration should be applied to meet the requirement?

An engineer must configure a Fibre Channel port channel on a Cisco Nexus 9000 Series Switch. The configuration must meet these requirements:
A port-channel protocol negotiation is performed with the peer ports.
The trunk mode must be explicitly configured for the interfaces.
VSANs from 10 to 20 must be allowed.
Which command set configures the devices to meet the requirements?

Refer to the exhibit. Which configuration ensure that the cisco Nexus 7000 series switches are the primary devices for LACP?
A network engineer needs to configure system logging on the Cisco MDS Series Switch. The messages must be displayed with the severity level of "warning" and above. For security reasons, the users must be logged out of the console after 5 minutes of inactivity. Which configuration must be applied to meet these requirements?
A)

B)

C)

D)

Which technology enables RDMA functionality over Ethernet between multiple broadcast domains?
An online retailer uses 200 cloud-hosted virtual machines (VMs). Currently, the configuration of each VM is performed manually. To support the growth strategy of the retailer, the retailer starts to automatically scale the VMs to meet demand and uses Ansible for configuration management. Which action must be performed in Ansible to meet the requirements before automation is performed?
In a data center based on Cisco Nexus 9000 Series Switches, all endpoints support explicit congestion notifications How does the Nexus switch respond when the ECN-enabled queue reaches the maximum WRED threshold?

Refer to the exhibit. A network engineer must configure an authentication solution for Cisco UCS with these conditions:
Two-factor authentication must be enabled for all UCS user authentication.
All AAA packets must be encrypted and use TCP port 49 to establish communication.
Which set of actions needs these requirements?

Which Cisco UCS firmware reboot policy must be used in the maintenance policy to prevent the server firmware from upgrading automatically and wait for user input before proceeding?

Refer to the exhibit. SVR-A in EPG-A/BD-A fails to reach SVR-B in EPG-B/BD-B. Which two conditions should be verified to analyze the traffic between the two EPGs? (Choose two.)

Refer to the exhibit. Users report SAN traffic packet loss on a blade server that is managed by using Cisco UCS Manager. An engineer must implement a SPAN feature to an external Fibre Channel analyzer. Which configuration source in the TEST monitoring session must the engineer select?
A network engineer implements a Python script on a Cisco Nexus 9000 Series Switch with redundant supervisors. The script is located on a built-in container that runs as part of the Cisco NX-OS system. The requirement is to automate the periodic transfer of the Python script to a redundant supervisor. In addition, the script must be transferred to an external server using encryption and authentication. Which configuration set meets these requirements?

Refer to the exhibit During a vPC peer switch reload, there is packet loss between the server and the router Which action must be taken to prevent this behavior during future reloads?
Refer to the exhibit.
Which command is run from the Guest Shell to set the
description on the first five interfaces of the Cisco Nexus switch?
Refer to the exhibit.

Two Cisco Nexus 9000 Series Switches are connected using interfaces Ethernet 1/1. Which CLI must be configured to configure the switches as EIGKP neighbors''
A)

B)

C)

D)


Refer to the exhibit An engineer must provision a VXLAN deployment The OSPF has already been configured as the underlay protocol All BGP configurations will be performed using the template method The deployment must meet these requirements
The local update source for leaf switches must be loopback 1
The router ID must be the local loopback IP address
The external BGP connections must use a template name
Drag and drop the configuration snippets from the bottom to complete the configuration

A company plans to migrate some of its services to the cloud. The company does not want to manage or control the underlying cloud infrastructure. It also wants to maintain control over the deployment of its applications and configuration settings of the application-hosting environment. Which cloud service model meets these requirements?
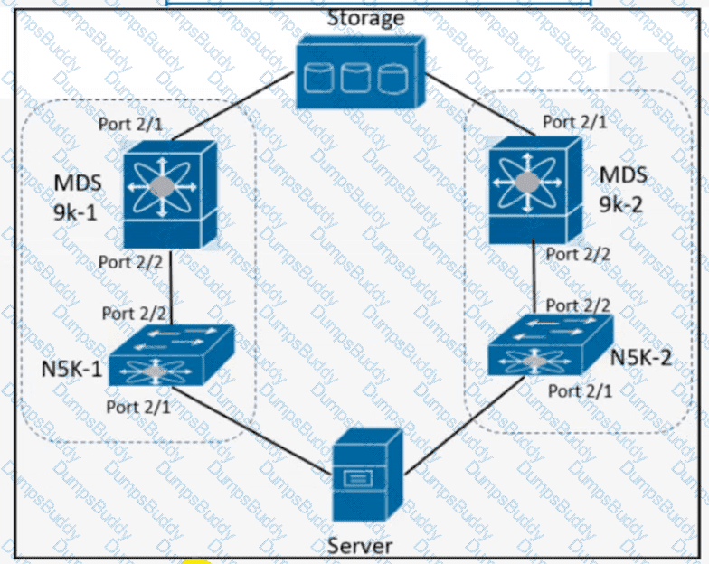
Refer to the exhibit.

The server is sending traffic to the storage server using Fiber Channel protocol. The requirement is for the N5K-1 to forward traffic to MDS9k-1. Drag and drop the configuration steps from the right to complete the configuration for N5K-1 on the left. Not all configuration steps are used.

Refer to the exhibit.

A network engineer must configure port E1/31- 32 to forward only storage server traffic of VLAN 200 on Cisco fabric interconnects A and B. Port E1/31- 32 is not reserved for any other traffic. Which port type must be configured to accomplish this goal?
A network engineer plans to upgrade the firmware of a Cisco UCS B-Series chassis by using the Auto Install feature. Which component is upgraded during the infrastructure firmware upgrade stage?

Refer to the exhibit. User 1 and user 2 are connected to the VTEP1 switch. The users can reach the WEB server. A monitoring tool shows degrading network performance that consumes the interface bandwidth between VTEP1 and the spine switch. An engineer noticed that user 1 sends many ARP requests. Which command set on VTEP1 mitigates the issue without preventing user 1 from sending ARP requests?
A network architect must redesign a data center network based on OSPFv2. The network must perform fast reconvergence between directly connected switches. Which two actions must be taken to meet the requirements? (Choose two.)
An engineer must configure monitoring on a Cisco MDS 9000 Series Switch for a critical interface prone to sporadic data traffic surges. A Remote Network Monitoring alarm must be configured to sample the number of incoming octets on the critical interface every 300 seconds and must be triggered if the traffic exceeds a certain threshold. Which command must be run?
An engineer needs to install a new package on a Cisco Nexus 9000 Series Switch. What is the impact of running the install commit

Refer to the exhibit. Software downgrade is required on a Cisco Nexus 7000 Series Switch. What is displayed when this command is executed?
A SAN administrator receives reports about latency and response-time issues that impact various applications. The incidents have gradually increased in frequency and seventy and have reached a critical state Which DCNM configuration set identifies the source of the issues?


Refer to the exhibit Which encryption type argument must be added to encrypt the text string using Cisco proprietary method?
An engineer must perform a backup and restore in Cisco UCS to rebuild the system in a disaster recovery scenario. The backup file must be encrypted to prevent the passwords from being
stored as cleartext. Which backup configuration meets these requirements?
An engineer needs to connect Cisco UCS Manager to an external storage array. Due to budget limitations, the engineer must connect a Cisco UCS manager directly to an FC storage port. Which two actions must be taken to complete this connection? (Choose two)
Which configuration statically assigns VSAN membership to a virtual Fibre Channel interface?
Drag and drop the keywords onto the URL request to collect all the subnets configured under tenant Production using a REST API. Not all options are used.

What is the impact of an electronic programmable logic device upgrade on a Cisco MDS 9000 Series Director Switch with dual supervisors?
Refer to the exhibit.

An engineer prepared the configuration of OSPF in a text file named OSPF.txt. The engineer decided to remove all OSPF configurations. Which Python code must be added to accomplish this goal?
The network engineer configured NetFlow to identify the issues affecting the communication between the two hosts. The network capture must meet these criteria:
•source IP 10.0.0.17
•destination IP 10.0.200.150
•Export to 10.100.1.15.
Drag and drop the code snippets from the right onto the blanks in the code to complete the NetFlow configuration.

A network engineer needs a tool to automate the provisioning of Cisco UCS Service Profiles. The administrator has limited programming knowledge but is skilled with scripting tools. The tool must include existing support for Cisco UCS configuration. Additionally, the administrator will eventually use the solution to manage Cisco UCS C-Series Rack Servers. Which tool meets these requirements?
An engineer must deploy a UCS-X platform to a customer that requires an air gap between their management systems and the internet Which Intersight deployment option must be used to accomplish this goal?
Refer to the exhibit.

An engineer must replace the Fabric Interconnect called UCS-FI LAB1 with the Fabric Interconnect called UCS-Fl LAB2. The new Fabric Interconnect must be restored with the latest configuration of UCS-Fl LAB1. Which backup type must be used to meet this requirement?

Refer to me exhibit An engineer is troubleshooting a connectivity issue for a VM with MAC address 00:50:56:88:10:14 running on me cisco UCS-8 Series blade in VLAN 10. Cisco DCS Manager is connected to a Cisco nexus 9000 Series switch over port channel 10. Currently, the VM Is unreachable from any source that Is outside of me Cisco UCS domain. Which action musí be takenlo allow me VM to be readable?
Which file service protocol allows the files to appear locally mapped to the client and provides view, store, and update capabilities on a remote Linux-based storage repository that also serves as a distributed file system standard for NAS?

Refer to the exhibit. What is the outcome of this command when the EPLD is updated on a Cisco Nexus 9000 Series Switch?
An engineer must replace a defective fabric interconnect with the same model. The system must be restored, including the database of locally created users. The equivalent Cisco UCS Manager software version must be used. Which backup type must be used to meet these requirements?

Refer to the exhibit. An engineer must invoke a Python script that alerts the operations team when the router DC-RTR-1 becomes unreachable. Which configuration set accomplishes this task?

Refer to the exhibit. Server 1-must establish an FCoE connection with SW1. Drag and drop the code snippets from the right onto the boxes in the code to complete the FCoE configuration of SW1. Not all code snippets are used.

Which component is, by default, excluded from the host firmware package on a Cisco UCS B-Series Server?

Refer to the exhibit An engineer analyzes a Wireshark packet flow between a PC and a DHCP server What occurs in the packet flow?
Refer to the exhibit. VLAN 10 Is experiencing delays and packet drops when the traffic is forwarded through the switch. The destination flow analyzer accepts traffic captures of not more than 30 seconds. Which configuration implements the traffic capture that meets the requirements?

In a Cisco SAN fabric, UCS fabric interconnects and blades are all monitored by Cisco DCNM. The requirement is for the Cisco UCS manager to be monitored by Cisco DCNM. Which two
configuration steps accomplish this goal? (Choose two.)
Refer to the exhibit. A traffic collector virtual machine is installed inside the Cisco UCS server. The collector must monitor traffic that is received on G1/2 with ERSPAN. Which set of
actions must be taken to send the traffic to the traffic collector?
An engineer musí create a new Cisco UCS user account to perform these actions:
Modify systems logs, faults, and power management settings
View access to all other configuration in the UCS domain.
Which two roles must be assigned to the user to permit these actions? (Choose two.)
A company must security harden its Cisco UCS C-Series servers. The security policy requires all out-of-band management to meet these requirements
It must encrypt all traffic
It must use nondefault ports
It must provide private administrative sessions
Which Cisco IMC corrflguraton meets the requirements?

An engineer must recover the Cisco UCS system. The full backup is available on a backup SCP server. Which set of actions recovers the configuration of the Cisco UCS Manager?
An engineer must configure a user role interface policy on a Cisco Nexus 9000 Series Switch. The role must prevent access to interface FC3/2 but allow access to interface FC3/1. Which
set of actions must be taken to accomplish this goal?
An engineer performs a Cisco UCS C480 ML M5 installation from a Cisco UCS Manager As a part of the design the server must perform an iSCSI bool from the storage array Which configuration must be performed in the SAN settings in the root organization to satisfy that condition?

Refer to the exhibit. VSAN 2077 has been configured as the primary path. Which configuration must be implemented to allow the Cisco UCS system to enable zoning while the device neighbor allows communication using port FC1/24 to the servers?








